Sounds of the

SOUL

A visual and auditory experience with an interactive component that invites people to connect with their “Auras” and spiritual senses using sound and image manipulation in real time.

Aura colors & what they mean

By exploring the traits commonly linked to specific aura colors, I conducted research to identify suitable sounds capable of reflecting these qualities.

Aura Gradients

I developed Aura gradients using a palette of six colors. The gradient structure of an aura is believed to mirror the dynamic attributes of an individual’s energy field and serves as a representation of ones physical, emotional, mental, and spiritual-well being.

Meta Spark Studio

Using Meta spark studio, I designed and programmed a filter resembling an Aura that responds in real-time to participants movements. With a simple tap, the Aura color changes, accompanied by its corresponding assigned soundscapes.

Aura Soundscapes

I compiled a sound library by sourcing free sounds from the internet, referring to those commonly linked with Aura color qualities. My aim was to craft unique soundscapes for each Aura gradient by blending various sounds from the library, with the hope of achieving enjoyable experience.

Programming Barriers

I initially used a program called Audio Nodes to create the Aura soundscapes and encountered issues with exporting my work and had to pivot to a different program.

While working on Meta Spark Studio, aligning the sound with the correct visual proved challenging. Initially, all sounds played simultaneously, posing the most frustrating aspect of the project. To overcome this hurdle, I experimented with multiple variations and sought assistance wherever possible through tutorials, research and plain old trial and error.

Summary

  • Sounds played simultaneously

  • Problems with exporting

  • Matching audio with correct visual

Do you hear that?

Take a listen all the different sounds that make up the Auditory aura experience.

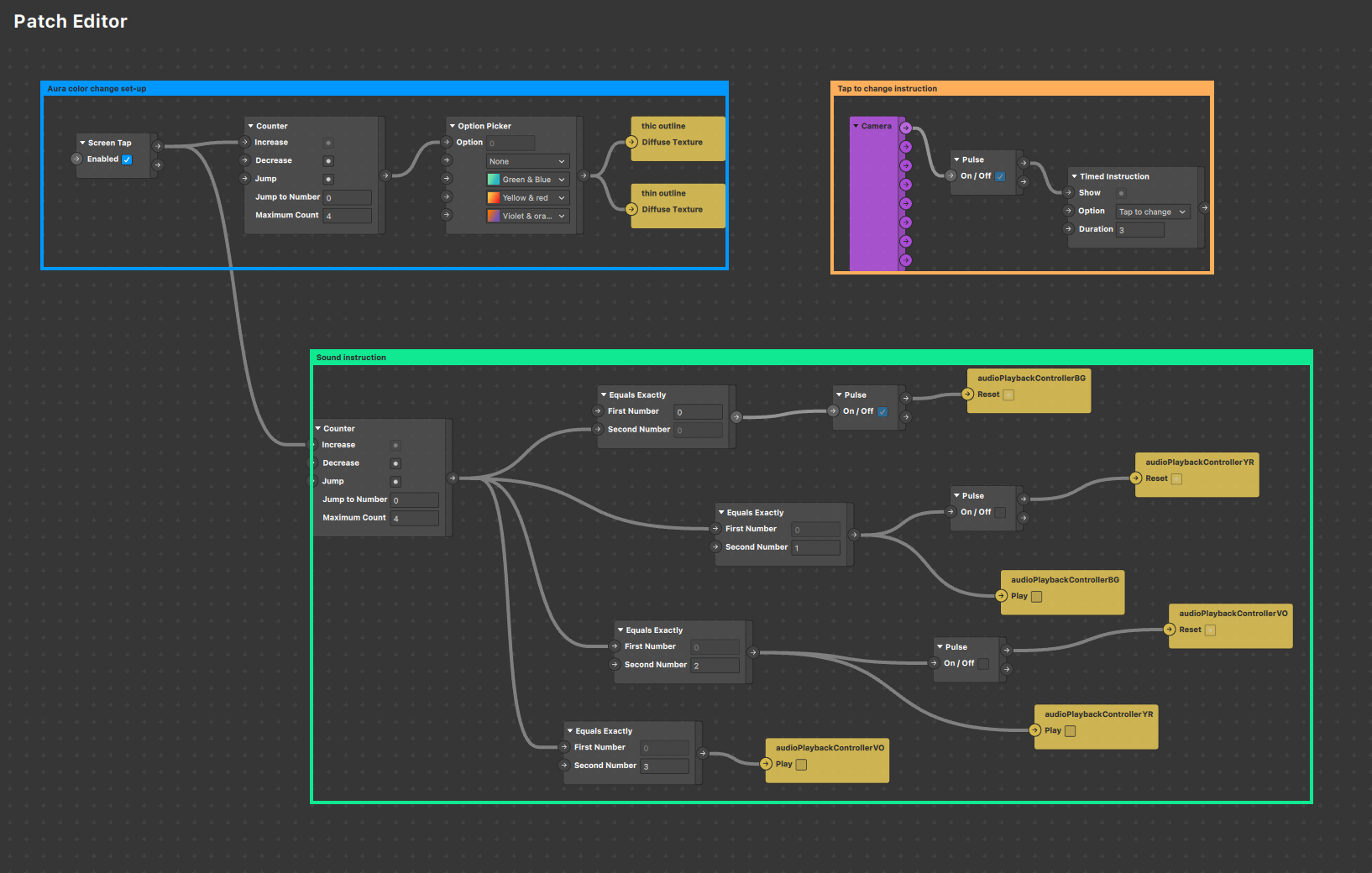
Spark Studio Patch Editor

Using the patch editor, I was able to program a “tap to change” function, enabling the creation of an interactive experience where participants can engage with the aura filter.

Through social media, specifically meta affiliated applications like Instagram and Facebook, participants gain a deeper understanding of the connections between color, sound, and spirit.


Try it yourself!

Previous
Previous

Midea | Product Design

Next
Next

STRIDE: K-12 Educational Game | User Interface Design